Jump to content

ConnerMcLoud

Members
  • Gesamte Inhalte

    8
  • Registriert seit

  • Letzter Besuch

Letzte Besucher des Profils

Der "Letzte Profil-Besucher"-Block ist deaktiviert und wird anderen Benutzern nicht angezeit.

Fortschritt von ConnerMcLoud

Apprentice

Apprentice (3/14)

  • Einen Monat dabei
  • Erste Antwort
  • Eine Woche dabei
  • Erster eigener Beitrag

Neueste Abzeichen

0

Reputation in der Community

  1. Hallo zusammen, ich habe auf einem Domaincontroller (Windows 2022 Server) ein Problem mit dem Updaten. Leider bricht ein Update immer ab und kann einfach nicht installiert werden. Wochenlange suche in diversen Foren und google, hat mir bedauerlicherweise auch nicht geholfen. Der Fehler, der beim Installieren des Updates kommt, lautet: DHCP,DNS, AD, Gpo wird bereits auf dem zweiten Server Synchronisiert. Da ich so etwas noch nie gemacht habe und ich komplett unsicher bin, ob es dann auch funktioniert, möchte ich den Windows 2022 Server, der das Problem mit den Updates hat, einfach neu installieren. Dazu muss ich den doch jetzt erst einmal runterstufen, oder? Könnte mir evtl. jemand von euch eine kurze Anweisung geben, was ich machen muss, damit ich den Server neu installieren und wieder als "PDC" einsetzen kann? Über eure Hilfe würde ich mich sehr freuen. Danke schön
  2. Hallo zusammen, ich danke euch allen recht herzlich. Hat funktioniert. Danke schön
  3. Hallo, Danke für die schnelle Hilfe, Also ist das so Okay? Und dasselbe dann auch noch für die Reverse Zonen, oder?
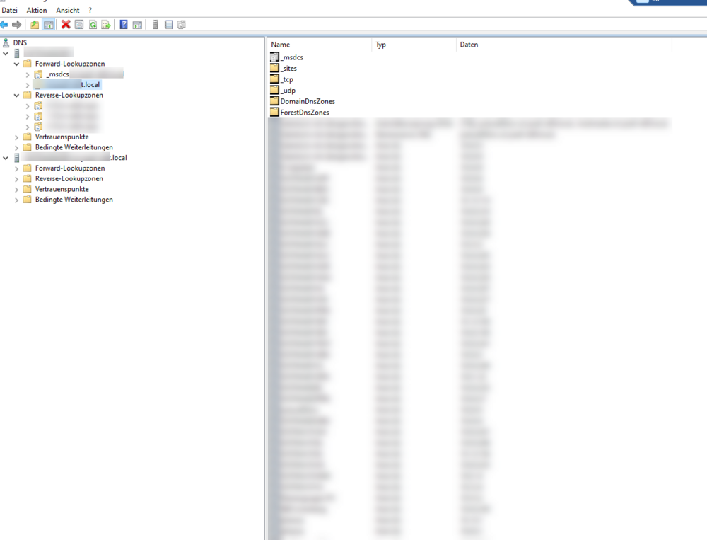
  4. Hallo, nun, der DNS-Server 1 hat viele Einträge: Auf dem zweiten DNS-Server sind keine Einträge. Ist es das, was Du meinst? Danke für die Hilfe
  5. Hallo zusammen, ich habe da ein Problem, was ich mir nicht erklären kann. Vielleicht liegt es auch nur daran, dass ich zu dumm bin, das zu verstehen. Ich habe eine Domäne, in der bis jetzt nur ein Domaincontroller war. Der Domaincontroller ist auf Windows 2022 Server aufgesetzt. Leider ist es aber so, dass dieser Domaincontroller immer wieder bei Windows Updates mit dem Fehler: 0x80073701 abbricht. Also habe ich beschlossen, diesen neu zu installieren. Ich dachte, ich erstelle einfach einen neuen Windows 2022 Server und packe den auch in die Domäne und lasse die beiden einfach replizieren. Das funktioniert auch so weit. Alle Gruppenrichtlinien und Active Directory ist alles repliziert. Bei der Installation des zweiten Domaincontrollers wurde automatisch DNS mit installiert. Aber bedauerlicherweise repliziert da nichts. Ich habe auf dem neuen und alten Domaincontroller als Bevorzugten DNS den alten Domaincontroller und bei Alternativen DNS den neuen Domaincontroller angegeben. Es ist alles pingbar und erreichbar. Aber DNS repliziert einfach nicht auf den neuen DC. Jetzt meine Frage: Passiert das überhaupt automatisch oder muss ich das mehr oder weniger importieren? Könntet ihr mir da evtl. helfen?
  6. Hallo zusammen, recht herzlichen Dank für die Antworten. Ich habe das umgeändert und alles funktioniert. Dankeschön
  7. Hallo zusammen, ich habe da mal eine Frage. Ich habe eine Domäne in der ich als Server Windows 11 Server mit AD und DHCP und DNS installiert habe. Wenn ich beim DHCP in den Bereichsoptionen als DNS 8.8.8.8 angebe, bekomme ich die folgende Meldung: Das habe ich das erste Mal. Was läuft denn da falsch? Danke für die Hilfe.
  8. Hallo zusammen, ich arbeite in einem Kinderheim und wir haben ca. 50 PCs. Wir sind jetzt auf der Suche nach einem Server Client Antiviren-Programm, sodass die Clients über die Domäne ausgerollt werden können. Kann uns da jemand einen Tipp geben, welche Software dafür gut wäre? Ich habe früher mal mit Sophos gearbeitet. Beim Googeln habe ich aber festgestellt, dass das nicht die beste Software sein soll. Könntet ihr uns dann evtl. noch einen Tipp geben für eine Backupsoftware, die den Server und auch alle darauf befindlichen Daten sichert, die man dann auch einzeln wieder herstellen kann? Ich habe auf diesem Gebiet einfach zu wenig Erfahrung, um da eine gute Software zu besorgen. Danke
×
×
  • Neu erstellen...